U质服务 快速启动

Win10应用商店闪退或打不开修复方法图文教程

发布时间:2017-05-05 09:05来源:upan.9meijia.com

有不少用户遇到了Win10应用商店闪退或打不开的问题,网上各种方法一大推,并不都管用。小编搜集整理了一些可用的解决方法,遇到打开Win10应用商店闪退、应用打不开的问题可参考。
 
win10应用商店
 
Win10应用商店闪退打不开修复教程 
可以通过重置应用商店解决,其实重置应用商店也有两种方法,一种是运行Powershell命令,一种是直接运行wsreset命令。
操作方法
1、点击任务栏的搜索(Cortana小娜)图标,输入Powershell,在搜索结果中右键单击Powershell,选择“以管理员身份运行”。
 
win10应用商店
 
2、执行以下命令:
① 针对Win10应用商店打不开的情况,请输入以下命令(复制粘贴即可)回车:
$manifest = (Get-AppxPackage Microsoft.WindowsStore).InstallLocation + ‘AppxManifest.xml’ ; Add-AppxPackage -DisableDevelopmentMode -Register $manifest
 
win10应用商店
 
② 针对Win10应用打不开的情况,请输入以下命令:
Get-AppXPackage -AllUsers | Foreach {Add-AppxPackage -DisableDevelopmentMode -Register “$($_.InstallLocation)AppXManifest.xml”}
 
win10应用商店
 
3、打开设置—更新和安全—Windows更新(可直接点此打开),把所有已检测到的更新全部安装完成。
 
win10应用商店
 
4、对于应用商店打不开的问题,如果上述方法不奏效,可尝试重置应用商店:
按Win+R打开运行,输入wsreset,回车
 
win10应用商店
 
5、如果你的应用商店打开后提示“服务器出错,我们都有不顺利的时候”,错误代码为0x80072EFD,这可能是IE中的代理设置导致。
 
win10应用商店
 
此时可检查IE的Internet选项—连接——局域网设置,如下图所示,如果“为LAN使用代理服务器”被勾选,则取消勾选。
 
win10应用商店
 
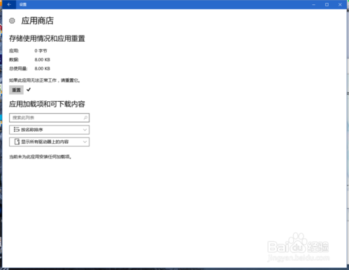
升级Win10周年版后在设置中重置应用商店:
新版本的Win10在设置中可以直接重置应用商店,可解决大部分应用闪退、打不开的问题。
开始菜单打开设置,应用功能 高级选项
 
win10应用商店
 
点击重置
 
win10应用商店
 
ok,打开应用商店看看是不是活过来了
 
win10应用商店
分享到:
Copyright © 2010-2016 upan.9meijia.com u启动 版权所有 辽ICP备2023008409号 意见建议:service@upan.9meijia.com